How does it work?
In this page you will find out how the Payment Integration Hub works thanks to some sequence diagrams.
Actors
The main actors that interact with the Payment Integration Hub are the following:
- customer: it performs the payment using the white-label Frontend
- perform a direct payment
- create a subscription and perform first payment
- perform a Pay by Link payment
- backoffice operator: it can perform many business-level actions using the Backoffice
- visualize payment and subscription details
- visualize payment analytics (aggregated data)
- export payment and subscription details
- refund payments
- cancel subscriptions
- download invoice related to a payment
- send notification to the customer via different channels
- configure the adaptive checkout rules
Action Flows
In this section some of the actions described previously are technically explained.
Direct Payment Flow
In this flow the customer performs the following actions:
- starts the checkout session clicking the Checkout button on the white-label Frontend
- chooses a payment method, accepts the terms and conditions and triggers the payment process clicking the Pay button on the white-label Frontend
- is redirected to the provider's website and inserts payment information
- is redirected to the white-label Frontend where it visualizes the payment result
The following sequence diagram shows how it works.

Pay by Link Flow
In this flow the customer performs the following actions:
- starts the Pay by Link session clicking the Pay by Link button on the white-label Frontend
- inserts its email address or phone number, then clicks the button to proceed
- opens the link received by email or SMS landing on provider's website and inserts payment information
- is redirected to the white-label Frontend where it visualizes the payment result
The following sequence diagram shows how the email flow works.

Subscription Flow
In this flow the customer performs the following actions:
- starts the subscription clicking the Subscribe button on the white-label Frontend
- performs the first payment as described in Direct Payment Flow section.
We differentiate Automatic and Manual subscriptions depending on the client starting the subsequent payment flows:
- Payment provider (automatic)
- Subscription Handler (manual)
The following sequence diagram shows how the subscription creation and the automatic/manual flows work.

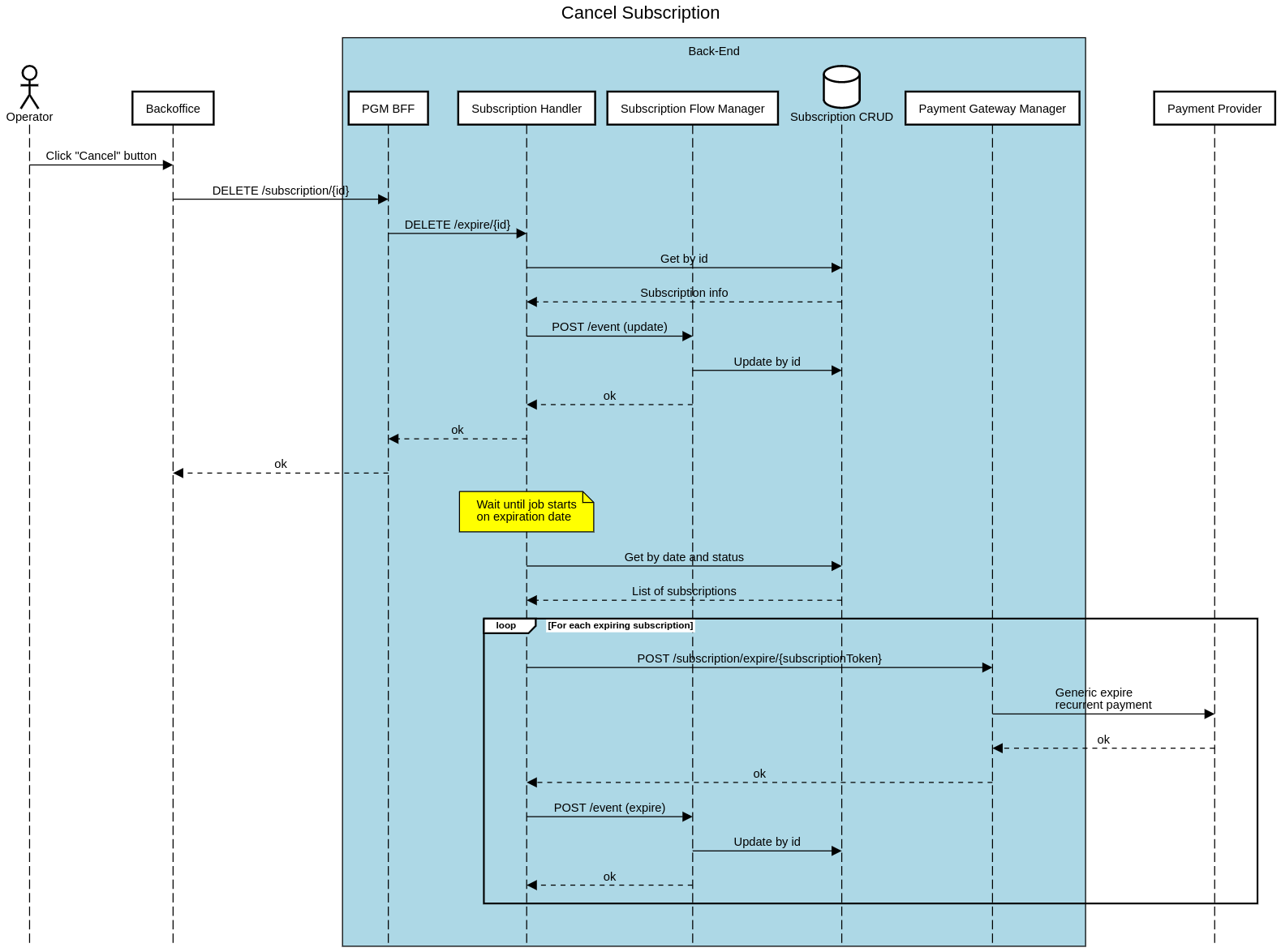
Cancel Subscription Flow
In this flow the backoffice operator performs the following actions:
- clicks the Cancel button for a subscription
- clicks the Yes button on the confirmation modal
The subscription cancellation is delayed, in particular it is performed on the subscription renewal day, in order to keep the ACTIVE status on the subscription.
The following sequence diagram shows how it works.

Refund Flow
In this flow the backoffice operator performs the following actions:
- clicks the Refund button for a payment
- inserts the amount to be refunded in the pop-up modal and confirms
The refund action is asynchronous, thus the backoffice operator is notified about the request being accepted.
The following sequence diagram shows how it works.

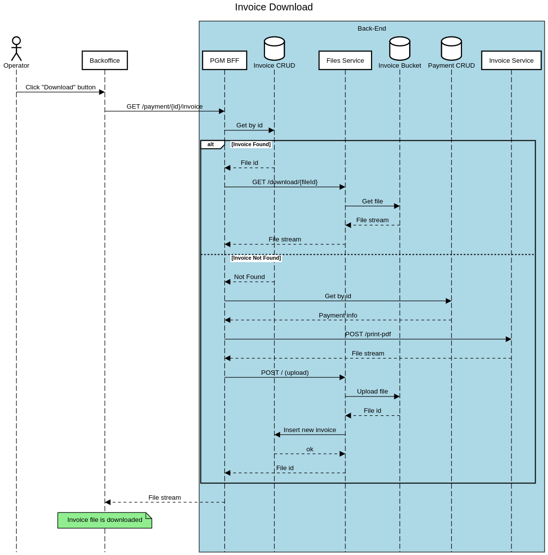
Invoice Download Flow
In this flow the backoffice operator performs the following actions:
- clicks the Download Invoice button for a payment
The following sequence diagram shows how it works.
