Centralize the authentication in a multi-projects architecture
Definition
In this scenario, we present the case where your architecture is composed by multiple Mia-Platform projects. Of course, you could think to treat each project as an independent entity and replicate, in each project, one of the scenarios presented so far.
For example, you could replicate Scenario 2 as in the following schema:

However, this replication brings some problems:
- The authentication service is replicated in every project. This is a waste of resources and it can also lead to problems when the service needs to be updated for some projects
- In such architecture, it is likely that a service of one project needs to call services of other projects using intra-cluster communication. In this case, the token resolution call would be needlessly repeated.
- You may want to centralize the Ingresses management in a single namespace of your cluster. In this way it is easier to verify which are all the FQDNs connected to your Kubernetes clusters.
Therefore, we recommend to introduce in your architecture an Edge Gateway project that will be the entry point of all the incoming requests to your company and where you will centralize the token resolution flow.

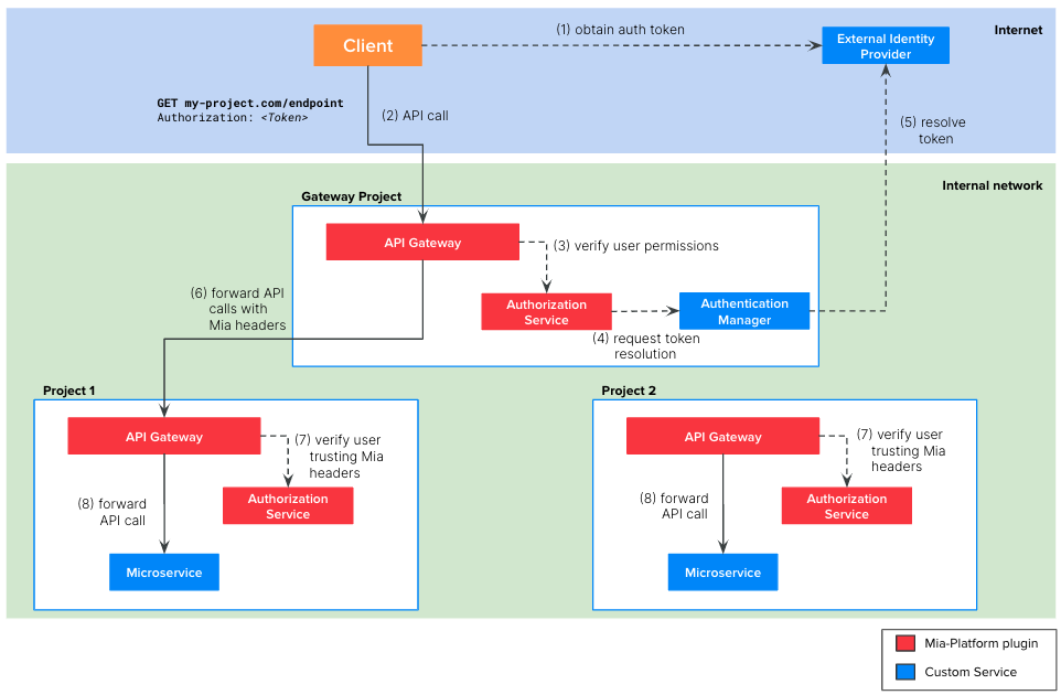
The picture above illustrates the architecture of a company composed by two projects and an Edge Gateway project.
The Edge Gateway contains the following microservices:
API Gateway: Mia-Platform plugin available in Nginx or EnvoyAuthorization Service: Mia-Platform pluginAuthentication Service: a custom microservice that you need to implement. It must integrate with your external IdP to resolve the user token.
Each project contains the following microservices:
API Gateway: Mia-Platform plugin available in Nginx or EnvoyAuthorization Service: Mia-Platform plugin- The microservice connected to the endpoint
The picture above illustrates the steps of the auth flow:
The client, be it a web application or backend software, need to implement the authentication flow required by the IdP to obtain a valid token. With this token, the client will be able to call the endpoints of your project.
The client calls the endpoint of your project, including the valid token in the request. Usually this token is placed in the
Authorizationheader but it can be placed in other headers or cookies.The
API Gatewayof theEdge Gatewayproject calls theAuthorization Servicewhich, in turn, calls theAuthentication Managerto resolve the token on the external IdPnoteWe suggest to avoid adding the user group expressions in the
Authorization Serviceof the Edge Gateway but configuring them in theAuthorization Serviceof the project.
In this way the project teams are autonomous in configuring the right group expression to secure their APIs.The
Authentication Managerresolves the token contacting the external IdP and returns the user payload to theAuthorization ServiceThe
API Gatewayof theEdge Gatewayforwards the HTTP request to thaAPI Gatewayof right project. The request is decorated with the following HTTP header:Header Description Miausergroupscomma separated list of the groups the user belongs to Miauseridthe ID of the user Miauserpropertiesstringified JSON object containing the user payload returned by the Authentication Service The
Authorization Serviceof the project verifies if the user who made the request is authorized to access to the requested endpoint. To do so, theAuthorization Servicewill trust the HTTP headers above.If the verification performed by the
Authentication Serviceis successful, then theAPI Gatewayforwards the original HTTP request the right microservice of the project.
Tutorial steps
In the following tutorial we will specify all the steps to replicate the scenario depicted in the image above, i.e. an architecture with:
- 2 projects,
Project 1andProject 2 - an
Edge Gateway - an external IdP
Edge Gateway configuration
Create the
Edge Gatewayproject following the project creation documentationConfigure one cross-project proxy for each project
Create one endpoint for each cross-project proxy
noteWhen choosing the name of the endpoints consider that it will be the base path that will included in all the requests directed to a microservice of the project.
A possible naming convention could be<HOST>/<project-name>/<endpoint>Configure the
API Gatewayto forward the HTTP headers resulting from the authentication flow (Miauserid,Miausergroups,Miauserproperties) to the projects'API Gateway- Follow this guide if you have Nginx API Gateway
- Follow this guide if you have Envoy API Gateway
Create an authentication manager as described in Scenario 2
Projects Configuration
We suppose that you have already created an API Gateway in your project and you already have some endpoints you want to securely expose through the Edge Gateway.
- Create the
Authorization Serviceplugin from Marketplace- This step can be done as described in Scenario 2
- The only important difference is that the
Authorization Servicemust be configured in "Trust Mia Headers" mode by setting theTRUST_MIA_USER_HEADERSenvironment variable totrue
- Secure your endpoint as described in Scenario 2
Centralize API Keys in the Edge Gateway
You can optionally choose to centralize in the Edge Gateway all the API keys.
- Define your API Keys in the
Edge Gatewayas described in Scenario 1 - Apply advanced configurations on the
API Gatewayof theEdge Gatewayproject
- API Gateway NGINX
- API Gateway Envoy
Add the following Advanced Map Configuration to the custom-maps-extension.conf configuration.
map $secret_resolution $proxied_client_key {
default "";
"secreted" "secreted";
}
In this way, you are instructing your Nginx API Gateway to always forward to the projects' API Gateway the HTTP header Client-Key=secreted
Define an Advanced Request Script in the on-requests-script.yaml where the API keys are manually translated into the client-key header.
- listener_name: frontend
body: |+
key_type_map = {
["<YOUR API KEY 1>"]={"all", "secreted"},
["<YOUR API KEY 2>"]={"all", "secreted"}
}
key = request_handle:streamInfo():dynamicMetadata():get("mia.metadata")["client_key"]
if (key_type_map[key] ~= nil) then
request_handle:streamInfo():dynamicMetadata():set("mia.metadata", "client_type", key_type_map[key][1])
request_handle:streamInfo():dynamicMetadata():set("mia.metadata", "secret_resolution", key_type_map[key][2])
request_handle:headers():replace("client-type", key_type_map[key][1])
request_handle:headers():replace("client-key", key_type_map[key][2])
request_handle:headers():replace("secret", key_type_map[key][2])
else
request_handle:streamInfo():dynamicMetadata():set("mia.metadata", "client_type", "")
request_handle:streamInfo():dynamicMetadata():set("mia.metadata", "secret_resolution", "unsecreted")
request_handle:headers():remove("client-key")
request_handle:headers():remove("secret")
end
In this way, you are instructing your Envoy API Gateway to always forward to the projects' API Gateway the HTTP header Client-Key=secreted
- Define an API Key with the
secretedvalue in all of your projects
If you choose to centralize the API keys in the Edge Gateway project we suggest to have a project template with the secreted API key